能快速的帮助用户把Dedecms和Wordpress站点内容导入系统。
一、功能设置
1.1 选择系统类型及输入系统绑定的域名。

1.2 下载搬迁工具文件,通过FTP将文件放置到原站点的根目录。

1.3 自动检测搬迁工具文件是否已存放到站点根目录。
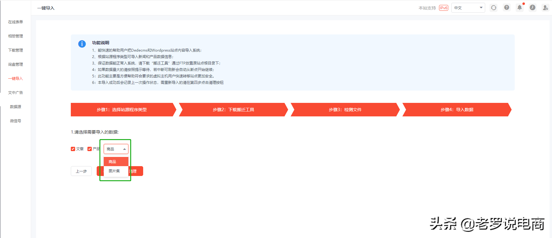
1.4 选择导入的内容(产品或文章);
1.5 选择产品类型(对应CMS产品页面的内容模型,暂时支持商品或图片集)


(织梦CMS内容模型类型图)
1.6 如果之前已导入过,需要点清理才能再次导入,初次使用不需要操作

1.7 点击导入,等待完成即可。
我们专注高端建站,小程序开发、软件系统定制开发、BUG修复、物联网开发、各类API接口对接开发等。十余年开发经验,每一个项目承诺做到满意为止,多一次对比,一定让您多一份收获!








































更新时间:2025-11-05 14:30:37
开发经验
643